On-line test mode enables you to view and edit on-line values.
To enter this mode:
Connect the controller and select Online from the PLC ribbon tab.
Select the communication method, and then click OnLine.

To view online values within UDFBs, including local tags, along with a counter 'since last update':
Enter Online Mode, then right-click the UDFB.
Select the Monitor option from the right-click menu.

When in online mode, you can enter Quick Sync Mode. When you are running Quick Sync, you can edit your control application; note that any changes you make while in Quick Sync are not incorporated into the project until you save the project.
While running Quick Sync, you can take perform a number of actions in both Ladder and C functions.
You can add, delete and move functions and elements in all Ladder functions, including Loop Functions, just as you do when editing Ladder. Via buttons on the PLC toolbar, you can also edit and re-assign tags.


You cannot run Online Mode and work on a C function at the same time.
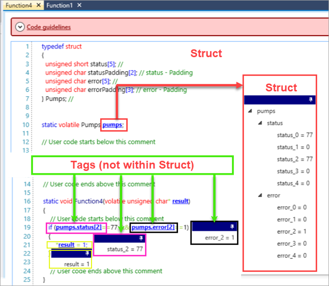
When you have finished working on a C function, you can enter OnLine Mode and view the value of individual tags, as well as view all of the struct member values. Those available for viewing appear as hyperlinks; simply click the hyperlinks to view the online values.

Viewing Local Tags in OnLine Mode
You can immediately view global tags in online mode. However, in order to view a function's Local tags, you need to first monitor it by right-clicking it in the Ladder that calls the function, and then selecting Monitor as shown in the next image.
